- 加载示例工作流
- 从 ComfyUI 加载
Workflows template中的Text to Image工作流 - 使用带有
metadata的图片中加载工作流
- 从 ComfyUI 加载
- 指导你完成模型
- 自动安装模型
- 手动安装模型
- 使用 ComfyUI Manager 的模型管理功能安装模型
- 进行一次文本到图片的生成
关于文生图的说明
文生图(Text to Image),是 AI 绘图的基础,通过输入文本描述来生成对应的图片,是 AI 绘图最常用的功能之一,你可以理解成你把你的绘图要求(正向提示词、负向提示词)告诉一个画家(绘图模型),画家会根据你的要求,画出你想要的内容,由于本篇教程主要是为了引导你开始 ComfyUI 的使用,对于文生图的详细说明,我们将在文生图章节进行详细讲解ComfyUI 文生图工作流教程讲解
1. 启动 ComfyUI
请确定你已经按照安装指南完成了 ComfyUI 的启动,并可以成功打开 ComfyUI 的页面。或者,你也可以使用 Comfy Cloud 在云端使用 ComfyUI,无需安装。
ComfyUI 桌面版
ComfyUI 桌面版
ComfyUI 桌面版目前支持 Windows 及 MacOS(Apple Silicon) 的独立安装,目前仍在 Beta 版本
- 代码开源在 Github
- Windows
- MacOS(Apple Silicon)
- Linux
ComfyUI 便携版(Windows)
ComfyUI 便携版(Windows)
便携版是一个集成了独立的嵌入式 Python 环境的 ComfyUI 版本,使用便携版你可以体验到最新的功能,目前仅支持 Windows 系统
ComfyUI桌面版(Windows)安装指南
支持 Navida 显卡 和在 CPU 运行的 Windows ComfyUI 版本,始终使用最新 commit 的代码
2. 加载默认文生图工作流
正常情况下,打开 ComfyUI 后是会自动加载默认的文生图工作流的, 不过你仍旧可以尝试以下不同方式加载工作流来熟悉 ComfyUI 的一些基础操作- 从 Workflow Template 加载
- 从带有 metadata 的图片中加载
- 从 workflow.json 文件中加载

- 点击 ComfyUI 界面右下角的Fit View按钮,防止已加载工作流是在视图外导致不可见
- 点击侧边栏的文件夹图标(workflows)
- 点击 工作流(Workflows)面板顶部的浏览工作流示例(Browse example workflows) 按钮

- 选择默认的第一个工作流 Image Generation 以加载图标
workflow菜单中选择Browse workflow templates 浏览工作流模板
3. 安装绘图模型
通常在 ComfyUI 的初始安装中,并不会包含任何的绘图模型,但是模型是我们运行图片生成必不可少的部分。 在你完成第二步,工作流的加载后,如果你的电脑上没有安装v1-5-pruned-emaonly-fp16.safetensors 这个模型文件时,一般会出现下图的提示
Download 按钮,让 ComfyUI 自动完成对应的模型的下载,但由于在有些地区不能够顺利访问对应模型的下载源,所以在这个步骤中,我将说明几种不同的模型安装方法。
无论使用哪种方法,模型都会被保存到 <你的 ComfyUI 安装位置>/ComfyUI/models/ 文件夹下,你可以在你的电脑上尝试找到这个文件夹位置,你可以看到许多文件夹比如 checkpoints、embeddings、vae、lora、upscale_model 等,这些都是不同的模型保存的文件夹,通常以文件夹名称区分,ComfyUI 在启动时会检测这些文件夹下的模型文件,以及extra_model_paths.yaml 文件中配置的文件路径

- 自动下载模型
- 使用 ComfyUI Manager 安装模型
- 手动完成模型的安装
在你点击 Download 按钮后,ComfyUI 将会执行下载,根据你使用的版本不同,将会执行不同的行为
- ComfyUI 桌面版
- ComfyUI 便携版
桌面版将自动完成模型的下载并保存到 
如果一切顺利,模型应该可以自动下载到本地,如果长时间未下载成功,请尝试其它安装方法
<你的 ComfyUI 安装位置>/ComfyUI/models/checkpoints 目录下
你可以等待安装完成或者在侧边栏的模型面板里查看安装进度
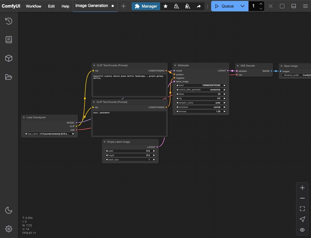
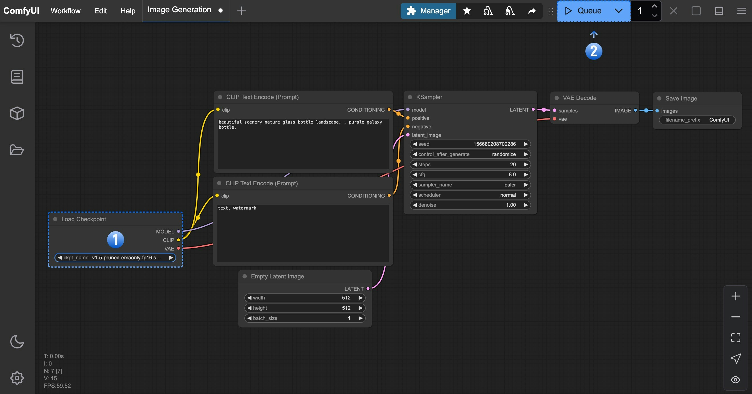
4. 加载模型,并进行第一次图片生成
在完成了对应的绘图模型安装后,请参考下图步骤加载对应的模型,并进行第一次图片的生成
- 请在 Load Checkpoint 节点使用箭头或者点击文本区域确保 v1-5-pruned-emaonly-fp16.safetensors 被选中,且左右切换箭头不会出现 null 的文本
- 点击
Queue按钮,或者使用快捷键Ctrl + enter(回车)来执行图片生成

ComfyUI 文生图工作流示例说明
点击这里查看文生图工作流的详细说明
故障排除
模型加载问题
如果Load Checkpoint 节点没有任何模型可以选择,或者显示为 null,请先确认你的模型安装位置正确,或者尝试 刷新 或者 重启 ComfyUI 使得对应文件夹下的模型可以被检测到





