跳转到主要内容
Flux.1 Canny Controlnet Flux.1 Depth Controlnet

FLUX.1 ControlNet 模型介绍

FLUX.1 Canny 和 Depth 是由 Black Forest Labs 推出的 ​FLUX.1 Tools 套件 中的两个强大模型。这套工具旨在为 FLUX.1 添加控制和引导能力,使用户能够修改和重新创建真实或生成的图像。 FLUX.1-Depth-devFLUX.1-Canny-dev 都是 12B 参数的 Rectified Flow Transformer 模型,能够基于文本描述生成图像,同时保持与输入图像的一致性。其中 Depth 版本通过深度图提取技术来维持源图像的空间结构,而 Canny 版本则利用边缘检测技术来保持源图像的结构特征,使得用户可以根据不同需求选择合适的控制方式。 这两个模型都具有以下特点:
  • 顶级的输出质量和细节表现
  • 出色的提示遵循能力,同时保持源图像的结构布局
  • 使用引导蒸馏技术训练,提高效率
  • 开放权重供社区研究使用
  • 提供 API 接口(pro 版)和开源权重(dev 版)
此外,Black Forest Labs 还提供了从完整模型中提取的 FLUX.1-Depth-dev-loraFLUX.1-Canny-dev-lora 适配器版本,它们可以应用于 FLUX.1 [dev] 基础模型,以较小的文件体积提供类似的功能,特别适合资源受限的环境。 本文将以分别以完整版本的 FLUX.1-Canny-devFLUX.1-Depth-dev-lora 为例,完成ComfyUI 中 Flux ControlNet 的工作流示例。
Metadata 中包含工作流 json 的图片可直接拖入 ComfyUI 或使用菜单 Workflows -> Open(ctrl+o) 来加载对应的工作流。 本篇示例中的图片包含对应模型的下载链接,直接拖入 ComfyUI 将会自动提示下载。对于图像预处理器,你可以使用以下自定义节点来完成图像的预处理,在本示例中,我们将提供处理过的图片作为输入。

FLUX.1-Canny-dev 完整版工作流

1. 工作流及相关素材

请下载下面的工作流图片,并拖入 ComfyUI 以加载工作流 ComfyUI 工作流 - ControlNet 请下载下面的图片,我们将使用它来作为输入图片 ComfyUI Flux.1 Canny Controlnet input

2. 手动模型下载

如果你之前使用过完整版本的 Flux 相关工作流,那么你仅需要下载 flux1-canny-dev.safetensors 这个模型文件。 由于你需要先同意 black-forest-labs/FLUX.1-Canny-dev 的协议,所以请访问 black-forest-labs/FLUX.1-Canny-dev 页面,确保你参照下图同意了对应的协议。Flux Agreement
完整模型列表: 文件保存位置:
ComfyUI/
├── models/
│   ├── text_encoders/
│   │   ├── clip_l.safetensors
│   │   └── t5xxl_fp16.safetensors
│   ├── vae/
│   │   └── ae.safetensors
│   └── diffusion_models/
│       └── flux1-canny-dev.safetensors

3. 按步骤完成工作流的运行

ComfyUI Flux.1 Canny Controlnet 步骤流程
  1. 确保在Load VAE中加载了ae.safetensors
  2. 确保在Load Diffusion Model加载了flux1-canny-dev.safetensors
  3. 确保在DualCLIPLoader中下面的模型已加载:
    • clip_name1: t5xxl_fp16.safetensors
    • clip_name2: clip_l.safetensors
  4. Load Image节点中上传了文档中提供的输入图片
  5. 点击 Queue 按钮,或者使用快捷键 Ctrl(cmd) + Enter(回车) 来运行工作流

4. 开始你的尝试

尝试使用FLUX.1-Depth-dev 模型完成 Depth 版本的工作流 你可以使用下面的图片作为输入 ComfyUI 室内深度图 或者借助下面自定义节点中完成图像预处理:

FLUX.1-Depth-dev-lora 工作流

LoRA 版本的工作流是在完整版本的基础上,添加了 LoRA 模型,相对于完整版本的 Flux 工作流,增加了对应 LoRA 模型的加载使用节点。

1. 工作流及相关素材

请下载下面的工作流图片,并拖入 ComfyUI 以加载工作流 ComfyUI 工作流 - ControlNet 请下载下面的图片,我们将使用它来作为输入图片 ComfyUI Flux.1 Depth Controlnet input

2. 手动模型下载

如果你之前使用过完整版本的 Flux 相关工作流,那么你仅需要下载 flux1-depth-dev-lora.safetensors 这个模型文件。
完整模型列表: 文件保存位置:
ComfyUI/
├── models/
│   ├── text_encoders/
│   │   ├── clip_l.safetensors
│   │   └── t5xxl_fp16.safetensors
│   ├── vae/
│   │   └── ae.safetensors
│   ├── diffusion_models/
│   │   └── flux1-dev.safetensors
│   └── loras/
│       └── flux1-depth-dev-lora.safetensors

3. 按步骤完成工作流的运行

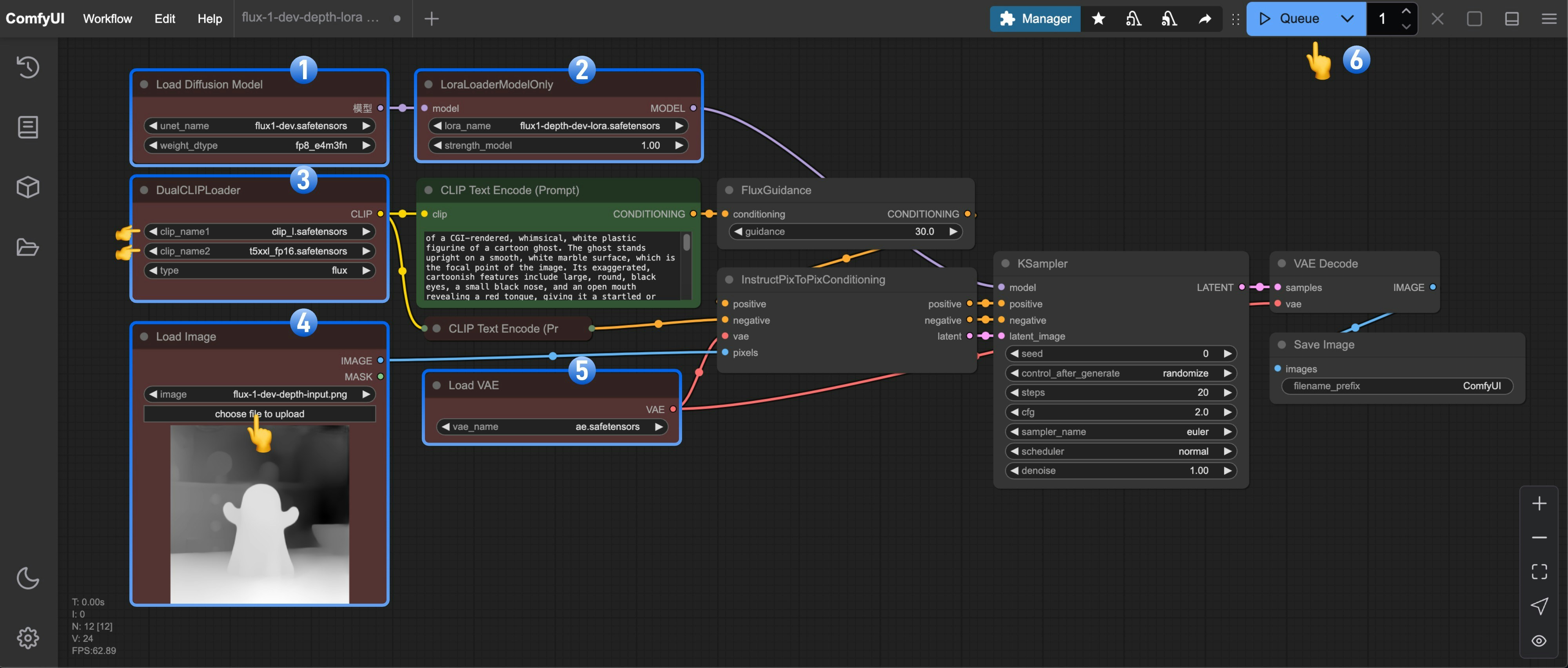
ComfyUI Flux.1 Depth Controlnet 步骤流程
  1. 确保在Load Diffusion Model加载了flux1-dev.safetensors
  2. 确保在LoraLoaderModelOnly中加载了flux1-depth-dev-lora.safetensors
  3. 确保在DualCLIPLoader中下面的模型已加载:
    • clip_name1: t5xxl_fp16.safetensors
    • clip_name2: clip_l.safetensors
  4. Load Image节点中上传了文档中提供的输入图片
  5. 确保在Load VAE中加载了ae.safetensors
  6. 点击 Queue 按钮,或者使用快捷键 Ctrl(cmd) + Enter(回车) 来运行工作流

4. 开始你的尝试

尝试使用FLUX.1-Canny-dev-lora 模型完成 Canny 版本的工作流 借助 ComfyUI-Advanced-ControlNet 或者 ComfyUI ControlNet aux 完成图像预处理

社区版本 Flux Controlnets

XLab 和 InstantX + Shakker Labs 已经为 Flux 发布了 Controlnet。 InstantX: XLab: flux-controlnet-collections 将这些文件放在 ComfyUI/models/controlnet 目录下。 你可以访问Flux Controlnet 示例来获取对应工作流图片,并使用这里的图片作为输入图片。