跳转到主要内容
Flux Flux 是目前最大的开源AI绘画模型之一,拥有 12B 参数,原始文件大小约为23GB。它由 Black Forest Labs 开发,该团队由前 Stable Diffusion 团队成员创立。 Flux 以其卓越的画面质量和灵活性而闻名,能够生成高质量、多样化的图像。 目前 Flux.1 模型主要有以下几个版本:
  • Flux.1 Pro: 效果最佳模型,闭源模型,仅支持通过 API 调用。
  • Flux.1 [dev]: 开源但仅限非商业使用,从 Pro 版本蒸馏而来,效果接近Pro版。
  • **Flux.1 [schnell]:**采用 Apache2.0 许可,仅需4步即可生成图像,适合低配置硬件。
Flux.1 模型特点
  • 混合架构: 结合了 Transformer 网络和扩散模型的优势,有效整合文本与图像信息,提升生成图像与提示词的对齐精度,对复杂的提示词依旧有非常好的还原能力。
  • 参数规模: Flux 拥有 12B 参数,可捕捉更复杂的模式关系,生成更逼真、多样化的图像。
  • 支持多种风格: 支持多样化的风格,对各种类型的图像都有非常好的表现能力。
在本篇示例中,我们将介绍使用 Flux.1 Dev 和 Flux.1 Schnell 两个版本进行文生图的示例,包括原始完整版模型和 FP8 Checkpoint 简化版本。
  • Flux 完整版本: 效果最佳,但需要较大的显存资源(推荐16GB以上),需要安装多个模型文件。
  • Flux FP8 Checkpoint: 仅需一个 fp8 版本的模型,但是质量相对完整版会有所降低。
本篇示例中的所有工作流图片的 Metadata 中已包含对应模型下载信息,使用以下方式来加载工作流:
  • 直接拖入 ComfyUI
  • 或使用菜单 Workflows -> Open(ctrl+o)
如果你使用的不是 Desktop 版本或者部分模型无法顺利下载,请参考手动安装部分保存模型文件到对应的文件夹。 请在开始之前确保你的 ComfyUI 已更新到最新版本。

Flux.1 原始版本模型文生图示例

请注意如果你无法下载 black-forest-labs/FLUX.1-dev 中的模型,请确保你已登录 Huggingface 并同意了对应 Repo 的协议。Flux Agreement

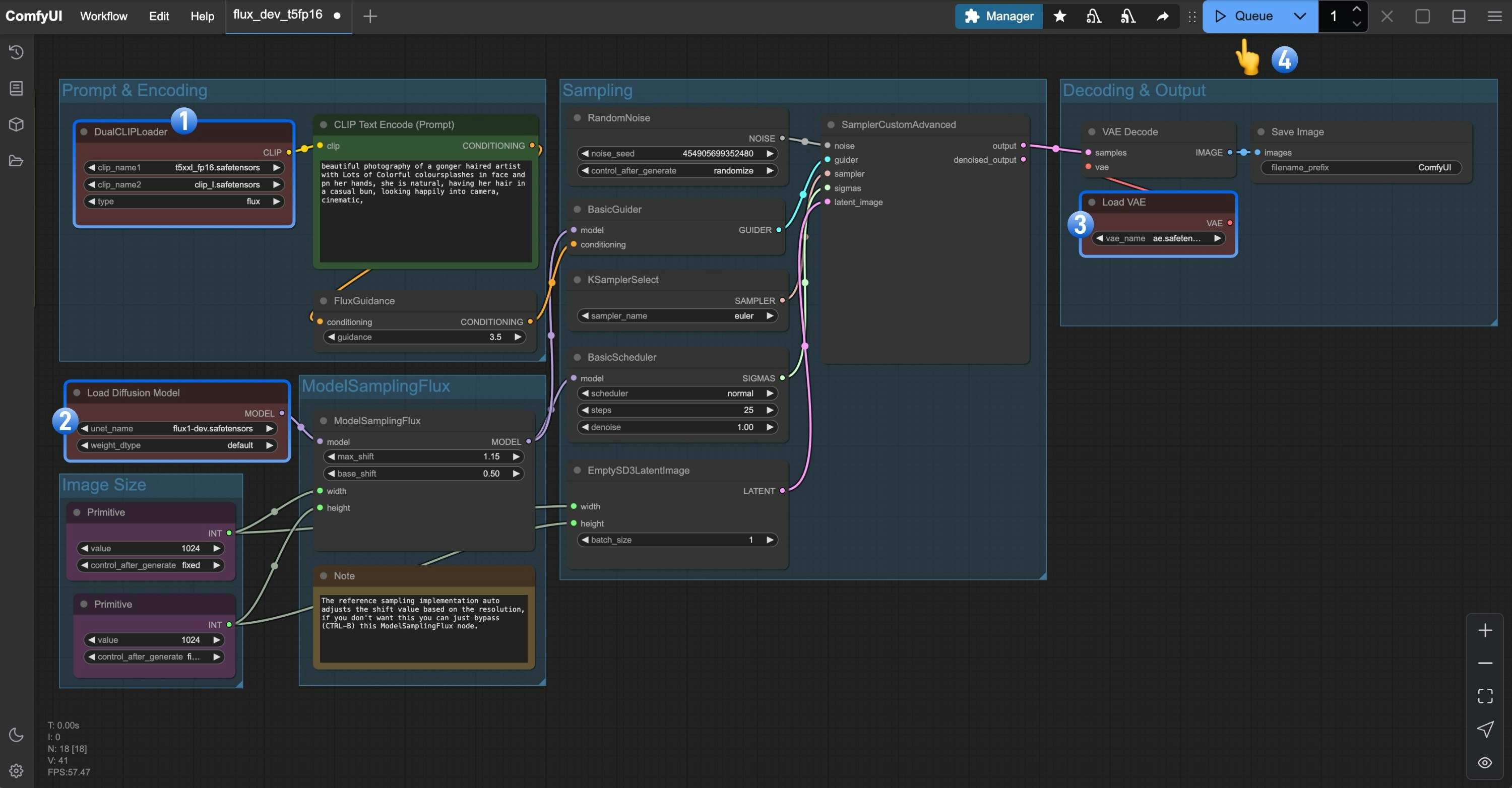
Flux.1 Dev 完整版本工作流

1. 工作流文件

请下载下面的图片,并拖入 ComfyUI 中加载工作流。 Flux Dev 原始版本工作流

2. 手动安装模型

请下载下面的模型文件: 文件保存位置:
ComfyUI/
├── models/
│   ├── text_encoders/
│   │   ├── clip_l.safetensors
│   │   └── t5xxl_fp16.safetensors
│   ├── vae/
│   │   └── ae.safetensors
│   └── diffusion_models/
│       └── flux1-dev.safetensors

3. 按步骤检查确保工作流可以正常运行

请参照下面的图片,确保各个模型文件都已经加载完成 ComfyUI Flux Dev工作流
  1. 确保在DualCLIPLoader节点中下面的模型已加载:
    • clip_name1: t5xxl_fp16.safetensors
    • clip_name2: clip_l.safetensors
  2. 确保在Load Diffusion Model节点加载了flux1-dev.safetensors
  3. 确保在Load VAE节点中加载了ae.safetensors
  4. 点击 Queue 按钮,或者使用快捷键 Ctrl(cmd) + Enter(回车) 来运行工作流
得益于 Flux 良好的提示词遵循能力,我们并不需要任何的负向提示词

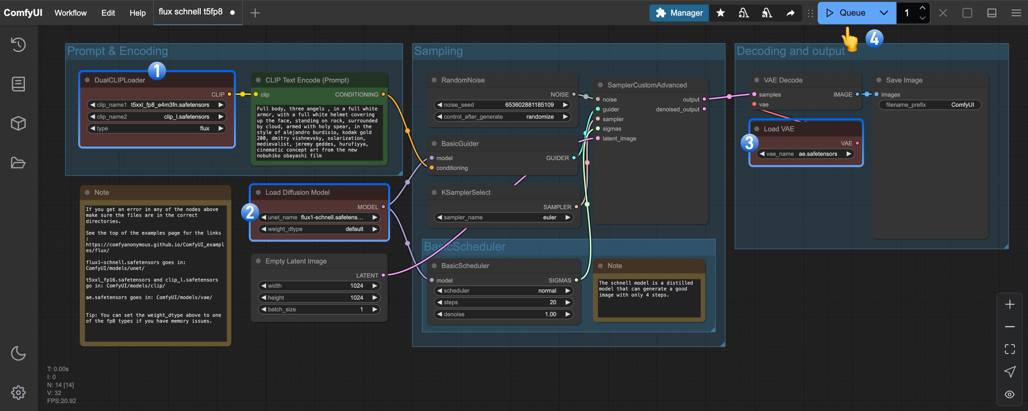
Flux.1 Schnell 完整版本工作流

1. 工作流文件

请下载下面的图片,并拖入 ComfyUI 中加载工作流。 Flux Schnell 版本工作流

2. 手动安装模型

在这个工作流中,只有两个模型文件与 Flux1 Dev 版本的工作流不同,对于 t5xxl 你仍可使用 fp16 版本来获得更好的效果。
  • t5xxl_fp16.safetensors -> t5xxl_fp8.safetensors
  • flux1-dev.safetensors -> flux1-schnell.safetensors
完整模型文件列表: 文件保存位置:
ComfyUI/
├── models/
│   ├── text_encoders/
│   │   ├── clip_l.safetensors
│   │   └── t5xxl_fp8_e4m3fn.safetensors
│   ├── vae/
│   │   └── ae.safetensors
│   └── diffusion_models/
│       └── flux1-schnell.safetensors

3. 按步骤检查确保工作流可以正常运行

Flux Schnell 版本工作流
  1. 确保在DualCLIPLoader节点中下面的模型已加载:
    • clip_name1: t5xxl_fp8_e4m3fn.safetensors
    • clip_name2: clip_l.safetensors
  2. 确保在Load Diffusion Model节点加载了flux1-schnell.safetensors
  3. 确保在Load VAE节点中加载了ae.safetensors
  4. 点击 Queue 按钮,或者使用快捷键 Ctrl(cmd) + Enter(回车) 来运行工作流

Fp8 Checkpoint 版文生图示例

fp8 版本是对 flux1 原版 fp16 版本的量化版本,在一定程度上这个版本的质量会低于 fp16 版本,但同时它需要的显存也会更少,而且你仅需要安装一个模型文件即可尝试运行。

Flux.1 Dev fp8 Checkpoint 版工作流

请下载下面的图片,并拖入 ComfyUI 中加载工作流。 Flux Dev fp8 Checkpoint 版本工作流 请下载 flux1-dev-fp8.safetensors并保存至 ComfyUI/models/Checkpoints/ 目录下。 确保对应的 Load Checkpoint 节点加载了 flux1-dev-fp8.safetensors,即可测试运行。

Flux.1 Schnell fp8 Checkpoint 版工作流

请下载下面的图片,并拖入 ComfyUI 中加载工作流。 Flux Schnell fp8 Checkpoint 版本工作流 请下载flux1-schnell-fp8.safetensors并保存至 ComfyUI/models/Checkpoints/ 目录下。 确保对应的 Load Checkpoint 节点加载了 flux1-schnell-fp8.safetensors,即可测试运行。